# 关系型表数据同步示例(从步骤中插入变量)
本示例主要介绍关系型数据库表的同步场景开发,该场景实现了 MySQL 中的 empsinfo 源表数据(年龄大于 30的数据)同步到 empsinfo_miggration 目标表中,且SQL语句中使用了变量。
主要步骤如下:
- 准备数据
- 新建批量作业
- 画布中拖拽生成记录图元、关系型数据库输入、关系型数据库输出图元
- 配置"生成记录"组件属性
- 配置"关系型数据库输入"组件属性
- 配置"关系型数据库输出"组件属性
- 通用配置
- 保存草稿
- 运行
- 提交版本
# 准备数据
创建表 empsinfo 和 empsinfo_miggration 分别作为源表和目标表,并给源表 INSERT 一些数据。
-- ---------------------------------------
-- Table structure for empsinfo
-- ---------------------------------------
DROP TABLE IF EXISTS `empsinfo`;
CREATE TABLE `empsinfo` (
`ID` int NOT NULL,
`NAME` varchar(10) DEFAULT NULL,
`AGE` decimal(3,0) DEFAULT NULL,
`EMPNO` int DEFAULT NULL,
PRIMARY KEY (`ID`),
) ENGINE=InnoDB DEFAULT CHARSET=utf8mb3;
-- ---------------------------------------
-- Table structure for empsinfo_miggration
-- ---------------------------------------
DROP TABLE IF EXISTS `empsinfo_miggration`;
CREATE TABLE `empsinfo_miggration` (
`ID` int NOT NULL,
`NAME` varchar(10) DEFAULT NULL,
`AGE` decimal(3,0) DEFAULT NULL,
`EMPNO` int DEFAULT NULL,
PRIMARY KEY (`ID`),
) ENGINE=InnoDB DEFAULT CHARSET=utf8mb3;
-- ----------------------------
-- Records of empsinfo
-- ----------------------------
BEGIN;
INSERT INTO `empsinfo` (`ID`, `NAME`, `AGE`, `EMPNO`) VALUES (10001, 'WARD', 25, 7521);
INSERT INTO `empsinfo` (`ID`, `NAME`, `AGE`, `EMPNO`) VALUES (10002, 'JONES', 32, 7566);
INSERT INTO `empsinfo` (`ID`, `NAME`, `AGE`, `EMPNO`) VALUES (10003, 'BLAKE', 15, 7698);
INSERT INTO `empsinfo` (`ID`, `NAME`, `AGE`, `EMPNO`) VALUES (10004, 'SCOTT', 53, 7788);
INSERT INTO `empsinfo` (`ID`, `NAME`, `AGE`, `EMPNO`) VALUES (10005, 'KING', 22, 7839);
COMMIT;
# 新建批量作业
点击资源树节点上的【...】,选择弹出菜单【新建批量作业】。

填写作业名称、选择作业类型"离线转换"。

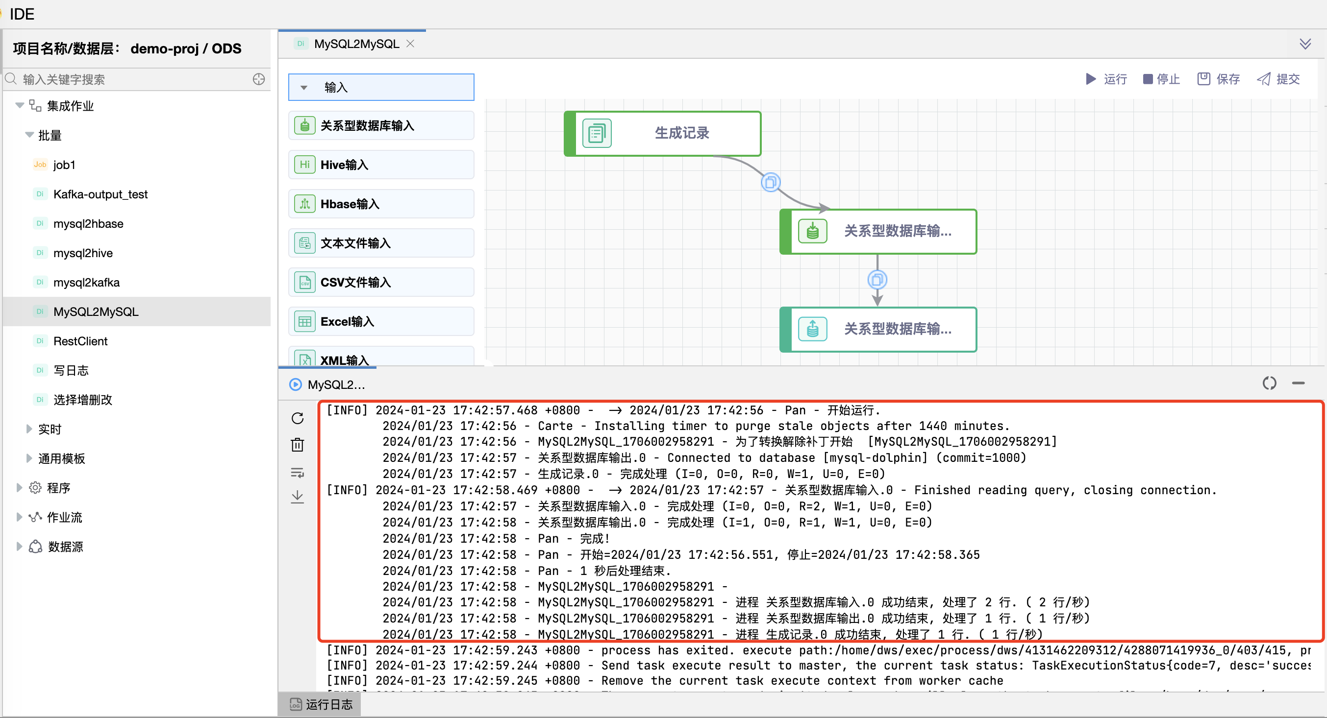
# 画布中拖拽生成记录图元、关系型数据库输入、关系型数据库输出图元
分别用鼠标拖拽"生成记录"、"关系型数据库输入"和"关系型数据库输出"图元到画布。当鼠标放置到画布中的"关系型数据库输入"图元上时四周会显示"连接桩",此时拖住鼠标将"关系型数据库输入"与"关系型数据库输出"连接起来。

# 配置"生成记录"组件属性
在"生成记录"图元上右键,点击【编辑】按钮,弹出"生成记录"组件的弹窗。

# 配置"关系型数据库输入"组件属性
在"关系型数据库输入"图元上右键,点击【编辑】按钮,弹出"关系型数据库输入"组件的弹窗。通过下拉框选择数据源。

点击【获取SQL查询语句】,选择一个表名后点击【确定】按钮,SQL 语句自动回填到编辑框。用户也可以自行编写 SQL 语句。


手工修改SQL语句,加入 WHERE 条件,比如:WHERE AGE > ?
如果上一个组件有多个变量,则 WHERE 语句后的 ? 要按顺序编写。比如:WHERE AGE > ? AND NAME = ?

点击【预览】按钮,可以在线查看对应SQL语句查询的数据列表。如果不想预览数据可以不用点击。
属性设置完毕请点击【确定】按钮。

# 配置"关系型数据库输出"组件属性
从下拉框中选择"数据源"。

从下拉框中选择"目标表"。用户也可以自行输入目标表,手工输入时请确保目标表存在,否则运行时会出错。

勾选【truncate】、【指定数据库字段】。
truncate:在数据同步前会先清空表。
指定数据库字段:当源表与目标表的字段名称不一样时,需要手工进行映射。
如果有更复杂的映射请点击【列映射】按钮进行映射。
如果需要添加新的字段映射时请点击【增加】按钮。
属性设置完毕请点击【确定】按钮。

# 通用配置
在通用配置中可以配置任务优先级、Worker 分组、命名参数、本地参数、超时告警。

# 保存草稿
如果所有组件属性都已设置完毕,点击【保存】按钮,可以看到保存过的历史草稿,并可以随意切换草稿。(草稿只保存最近 10 个)

# 运行
点击【运行】按钮,可以运行已经开发完毕的场景,在日志栏可以看运行日志及运行结果。


去目标表查看 empsinfo 源表数据已经同步到 empsinfo_miggration 目标表中。
# 提交版本
当草稿运行正常后,点击【提交】按钮可以将该版本提交到作业调度,每次修改提交都会生成新的版本,可以看到提交的历史版本,并可以随意切换版本。
提交后的版本,可以在作业调度中进行"定时"调度配置。

